Control Network Newsletter

Newsletter Archives

Getting Started with the BAScontrol Toolset

As part of the BAScontrol series product upgrade, Contemporary Controls' BAScontrol Toolset has undergone several enhancements designed to further simplify project development.

Our BAScontrol unitary controllers are built on BACnet and programmed using Sedona—a license-free function block programming language intended for implementing control schemes/applications.

The BAScontrol Toolset is a free set of software tools for Windows PC that includes the Sedona Application Editor (SAE) which allows for Sedona programming, BASbackup which can save/restore and replicate the application and full configuration as a single project file, and BASemulator which will emulate full controller operation on a PC. The BAScontrol Toolset and a web browser are all that is needed to commission a BAScontrol controller.

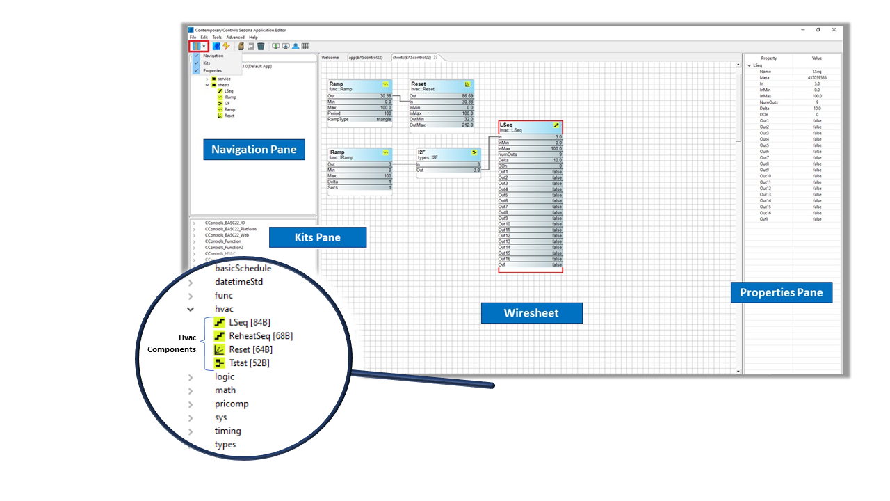
The SAE is a Java-based editing tool used to create wiresheet applications in the Sedona environment. Using the SAE, components (deployed in kits) are placed onto a wiresheet, configured, and then interconnected to create applications. Once logic is placed on a wiresheet, it is executed immediately making it convenient for program development.

The Toolset is available as a free download from our BAScontrol Toolset webpage which is installed on a PC in a Contemporary Controls folder. The download includes a component bundle of standard Sedona 1.2 release kits and manifests for Sedona core components (created by Tridium, the original developer of Sedona) along with Contemporary Controls' custom platform-dependent and platform-independent Sedona kits. These pre-applications have also been updated and include custom Sedona macro components that target HVAC core applications to facilitate implementation of complex sequences for air handlers and rooftop units.

BASrouterLX

Not sure how to begin commissioning a BAScontrol controller using BAScontrol Toolset? The presentation, Introduction to the BAScontrol Toolset, provides an overview of how to get started with the BAScontrol Toolset, and explains the SAE's wiresheet structure, component hierarchy, and basic functionality, including how to add components, create a wiresheet, and save a wiresheet to a PC as well as how to a use BASbackup to save a project to a real controller.

To learn more, visit the BAScontrol Toolset page.

 

Previous Story Next Story